Коммуникационный сервер
1. Назначение
Коммуникационный сервер версии 5 (далее СНК-КС5) – это распределённая система, предназначенная для обеспечения обмена данными в режиме реального времени между программными продуктами СНК: СНК-АЗС, СНК-Офис и СНК-ПЦ.
2. Запуск приложения
Для запуска приложения используйте один из вариантов:

Наберите в браузере
(указан порт по-умолчанию)
3. Интерфейс программы
Программа открывается в браузере и состоит из следующих элементов:
- Адресная строка - в ней должен быть набран адрес КС (на рисунке отмечено цифрой 1).
- Индикатор состояния подключения - показывает, есть ли связь с сервером обмена (на рисунке отмечено цифрой 2).
- Вкладки слева - переключение между вкладками с входящими и исходящими пакетами и вкладка настроек (на рисунке отмечено цифрой 3).
- Основное окно - список пакетов в выбранной вкладке, а также настройки (на рисунке отмечено цифрой 4).

Интерфейс программы
4. Требования к ПО
- «СНК-КС» - 5.2.0 и выше.
- «СНК-АЗС» - 1.37.37 и выше.
- «СНК-Офис» - 1.23.2 и выше.
- «СНК-ПЦ» - 1.113.30 и выше.
- Действующая лицензия «СНК-КС» на аппаратном или виртуальном HASP-ключе. Лицензия должна отображаться в программе «KeyInfo»
5. Общая информация
Для обеспечения обмена точек обслуживания с инфраструктурой Офиса (СНК-Офис, СНК-ПЦ, СНК-Офис-Онлайн) при помощи СНК-КС5, необходимо соблюсти применение следующих пунктов:
- Установленный сервер NATS для СНК-КС5 в инфраструктуре Офиса – данное приложение будет отвечать за коммуникацию между всеми экземплярами СНК-КС5
- Отдельные экземпляры СНК-КС5 для каждой ТО
- Отдельные экземпляры СНК-КС5 для каждого из следующих приложений - СНК-Офис, СНК-ПЦ, СНК-Офис-Онлайн
Ниже приведена схема взаимодействия всех экземпляров СНК-КС5 и сервера NATS:

Схема работы СНК-КС5
6. Установка СНК-КС5 в инфраструктуре Офиса
Настройка СНК-КС5 начинается на сервере, где установлены СНК-Офис и/или СНК-ПЦ. Необходимо установить сервер NATS и отдельные экземпляры СНК-КС5 для СНК-Офис и СНК-ПЦ.
Для установки СНК-КС5 на стороне Офиса:
- Запустите установочный файл snc_cs_update_5_4_0.exe (или файл с более новой версией).
- Нажмите «Далее» на экранах мастера установки и списка изменений.

Окна начала установки и списка изменений
- На экране выбора компонентов выберите, для какой программы нужно установить СНК-КС5.
- Установите флажок установки сервера NATS, если он не был установлен ранее.
- На следующем экране выберите папку для установки СНК-КС и нажмите «Далее».

Выбор компонентов и папки установки СНК-КС5
- Дождитесь завершения установки и нажмите «Готово».
7. Первоначальная настройка работы СНК-КС5 с СНК-Офис
7.1. Настройка конфигурационного файла СНК-КС5
- Остановите службу «СНК-Коммуникационный сервер v5 СНК-ОФИС»
- Откройте файл .\SNC_OFFICE\exchange\SncExchServer.cfg
- Измените значения параметров:
| Имя параметра | Описание значения параметра |
| abonent.id | Номер абонента СНК-Офис в сети СНК-КС5 |
| archive.inbox.depth | Хранение входящих пакетов, дней |
| archive.outbox.depth | Хранение исходящих пакетов, дней |
| archive.packet.disable | Сохранение пакетов обмена в архив:
|
| log.depth | Хранение логов СНК-КС5, дней |
| auth.token | Общий токен сети (одинаковый для всех участников: все ТО, СНК-Офис, СНК-ПЦ) |
| http.port | Порт для связи с СНК-Офис (по умолчанию: 8000) * |
| nats.host | IP и порт сервера NATS (порт по умолчанию: 7654) |
| nats.timeout | Таймаут обращения к серверу NATS, мс |
- Сохраните изменения в файле и запустите службу «СНК-Коммуникационный сервер v5 СНК-ОФИС»
7.2. Настройка конфигурационного файла СНК-Офис
- Закройте приложение «СНК-Офис»
- Откройте файл .\SNC_OFFICE\bo_app.ini
- Измените значения параметров:
| Имя параметра | Описание значения параметра |
| UseExchangeServer | 1 – использовать КС для приема и передачи пакетов |
| AutoReceiveData | 1 – автоматический прием пакетов из КС в СНК-Офис |
| ExchangeSrvPortExt | Порт для связи с СНК-КС5 (http.port в файле настроек КС5) |
- Сохраните изменения в файле
8. Настройка СНК-Офис для передачи данных на ТО через СНК-КС5
- Запустите «СНК-Офис»
- Откройте раздел «Справочники» и выберите «Точки обслуживания»
- На нужной ТО нажмите правой кнопкой мыши и выберите «Редактировать»

Вход в настройки карточки ТО
- Откроется окно «Редактирование ТО»
- Перейдите на вкладку «Обмен данными»
- В параметре «Использовать СНК-КС» выберите «КС 5»
- Нажмите кнопку «ОК» для сохранения параметров

Параметры обмена с выбранной ТО
9. Установка и обновление СНК-КС5 на ТО
Установка и обновление СНК-КС5 на ТО выполняется при обновлении версии СНК-АЗС. Если СНК-КС5 не был установлен, то будет выполнена установка, если установка была произведена ранее, то СНК-КС5 будет обновлен до той версии, которая содержится в файле обновления.
Для установки или обновления СНК-КС5 на стороне ТО:
- Закройте все приложения СНК-АЗС (включая Бэк-Офис)
- Запустите файл обновления snc_azs_update_1_75_14.exe (пример названия файла)
- На экране выбора компонентов отметьте флажок «Коммуникационный сервер v5» и нажмите «Далее»
Дождитесь завершения обновления и нажмите «Готово»

Установка или обновление СНК-КС5
10. Настройка СНК-АЗС для работы через СНК-КС5
10.1. Настройка конфигурационного файла СНК-АЗС
- Закройте все приложения СНК-АЗС (включая Бэк-Офис)
- Откройте файл .\SNC_AZS\backofficeapp\bo_app.snc
- Измените значения параметров:
| Имя параметра | Описание значения параметра |
| UseExchangeServer | 1 – использовать КС для приема и передачи пакетов |
| SendOpenShift | 1 – передавать текущую открытую смену |
| TransactionOnOpenShift | 1 – передавать данные по открытой смене |
| ExchangeList | Список абонентов, с которыми обменивается СНК-АЗС и формат данных для обмена, заполняется автоматически |
| AutoSendData | Автоматически отправлять данные указанным абонентам в указанное время (-1,07:00;-1,08:00; (-1 означает - всем абонентам, 07:00 – время отправки данных)) (Также, автоматическую отправку данных можно настроить через «Планировщик заданий» Windows) |
| AutoReceiveData | 1 – автоматический прием пакетов из КС в СНК-АЗС |
| ExchangeSrvPortExt | Порт для связи с СНК-КС5 (http.port в файле настроек КС5) |
- Сохраните изменения в файле
10.2. Настройка в программе «Бэк-Офис СНК-АЗС»
В «Бэк-Офис СНК-АЗС» необходимо добавить список абонентов, с которыми будет совершаться обмен, настроить тип передаваемых и принимаемых данных для этих абонентов (СНК-Офис или СНК-ПЦ) и выбрать версию КС, используемую для обмена данными для каждого абонента (КС 4 или КС 5), а также настроить параметры работы СНК-КС5.
- Запустите «Бэк-офис СНК-АЗС».
- В строке меню нажмите – «Обработка» - «Обмен данными» - «Настройка списка абонентов».

Запуск окна настроек абонентов
- Откроется окно «Абоненты», здесь находится список абонентов, с которыми производится обмен данными.
- Первоначально в списке абонентов заведен абонент для примера, удалите его. Для этого нажмите правой кнопкой мыши на строке абонента и выберите «Удалить»
- В окне «Абоненты» нажмите правую кнопку мыши в любом свободном месте окна и выберите «Добавить».

Добавление абонента
- В строке «Добавить абонента» укажите код добавляемого абонента, например, код абонента «СНК-Офис» (abonent.id в файле настроек КС5) и нажмите кнопку «ОК».

Окно ввода кода абонента
- Заполните значения параметров:
| Имя параметра | Описание значения параметра |
| Код абонента | Код абонента, с которым производится обмен данными. Может быть указан только при создании абонента. |
| Имя | Имя абонента, параметр используется только для обозначения абонента, можно вписать любое удобное имя. |
| Тип данных | СНК-ПЦ или СНК-Офис тип передаваемых абоненту данных |
| Версия КС | КС 5 - версия КС, используемая абонентом для обмена данными. |

Список абонентов
- Аналогично создайте абонента для передачи данных в «СНК-ПЦ» при необходимости.
Теперь, когда абоненты созданы, необходимо настроить СНК-КС5 для корректной работы в сети обмена с сервером NATS, для этого:
- В окне «Абоненты» нажмите на кнопку «Открыть КС 5».
- Откроется окно веб-интерфейса «СНК-КС5», перейдите в нем на вкладку «Настройки»
- Измените значения параметров:
| Имя параметра | Описание значения параметра |
| ID абонента | Номер ТО |
| Глубина хранения входящих пакетов, дней | Хранение входящих пакетов, дней |
| Глубина хранения исходящих пакетов, дней | Хранение исходящих пакетов, дней |
| Не сохранять пакеты в архив | Сохранение пакетов обмена в архив:
|
| Токен | Общий токен сети, одинаковый для всех участников: все ТО, СНК-Офис, СНК-ПЦ, укажите значение auth.token из файла настроек КС5 |
| Строка подключения | IP и порт сервера NATS (порт по умолчанию: 7654) |
| Таймаут, мс. | Таймаут обращения к серверу NATS, мс |
- Сохраните изменения, нажав на кнопку «Сохранить»
11. Первоначальная настройка работы СНК-КС5 с СНК-ПЦ
Для работы СНК-КС5 с СНК-ПЦ необходимо выполнить следующие действия:
- Установить отдельный экземпляр СНК-КС5 для СНК-ПЦ (аналогично как в п. 6)
- Настроить конфигурационный файл СНК-КС5 (аналогично как в п. 7.1)
- Установить поддержку СНК-КС5 для СНК-ПЦ
- Настроить передачу данных определенной ТО в СНК-ПЦ через СНК-КС5
Для установки поддержки СНК-КС5 в СНК-ПЦ выполните следующие действия:
- В СНК-ПЦ зайдите в меню – «Настройка» – «Конфигурация».
- Выберите заголовок проекта в конфигурации.
- Слева нажмите кнопку «Экспорт». Из выпавшего списка выберите «Импорт выборочных настроек (с пополнением)».

Меню импорта параметров
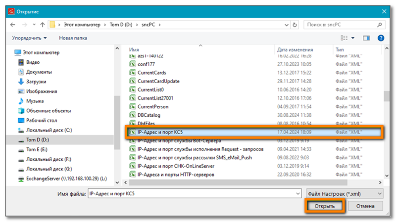
- Откроется окно файлового проводника.
- Зайдите в каталог sncPC и выберите файл IP-Адрес и порт КС5
- Нажмите кнопку «Открыть»

Открытие файла с параметрами
- В разделе «Приписка проекта» появится параметр «IP-Адрес:порт Коммуникационного Сервера - 5», отметьте его флажком.
- Выберите этот параметр и укажите настройки КС5 в правом окне, в строке «Значение» в формате ipv4: порт (например localhost:8000), где
- ipv4 – адрес ПК на котором установлен экземпляр СНК-КС5 для СНК-ПЦ
- порт – порт, который использует СНК-ПЦ для связи с СНК-КС5

Настройка параметров связи СНК-ПЦ с СНК-КС5
12. Настройка СНК-ПЦ для передачи данных на определенную ТО
- В СНК-ПЦ выберите в меню «Справочники» - «Точки обслуживания»

Меню "Справочники"
- Выберите нужную ТО и нажмите кнопку «Ограничения» слева

Выбор ограничений для ТО
- В открывшемся окне выберите строку «Настройка», и нажмите кнопку «Значения»

Открытие настроек
- В открывшемся окне раскройте раздел «Режим обмена данными», нажав на +.
- Флажок «Обмен СНК-КС ?» должен быть убран.
- Флажок «Обмен СНК-КС 5?» должен быть установлен.
- Нажмите кнопку «Принять»

Включение режима обмена с КС 5 для ТО в СНК-ПЦ
13. Установка онлайн режима передачи данных
Данный режим позволяет передавать данные от СНК-АЗС в СНК-Офис в режиме реального времени. Для включения этого режиме необходимо выполнить следующие действия:
- Установить модуль «Онлайн режим передачи транзакций» для СНК-АЗС
- Включить онлайн-передачу транзакций в СНК-АЗС в настройках
- Установить отдельный экземпляр СНК-КС5 для онлайн транзакций на стороне Офиса
- Установить службу «СНК-Офис Онлайн прием» для СНК-Офис
13.1. Установка модуля «Онлайн режим передачи транзакций» для СНК-АЗС
Для установки модуля онлайн передачи:
- Закройте все приложения СНК-АЗС (включая Бэк-Офис)
- Запустите файл обновления snc_azs_update_1_75_14.exe (пример названия файла)
- На экране выбора компонентов отметьте флажок «Онлайн режим передачи транзакций» и нажмите «Далее»
- Дождитесь завершения обновления и нажмите «Готово»

Установка онлайн передачи данных в СНК-АЗС
13.2. Включение режима онлайн-передачи транзакций в СНК-АЗС
- Закройте все приложения СНК-АЗС (включая Бэк-Офис)
- Запустите приложение «Настройки СНК-АЗС» (.\SNC_AZS\server\Settings.exe)
- Перейдите в раздел «Передача данных» и измените значения следующих параметров:
| Имя параметра | Описание значения параметра |
| Включить передачу транзакций в СНК-Офис в режиме онлайн | Да – включить онлайн передачу Нет – отключить онлайн передачу |
| Адрес Коммуникационного сервера (КС5) | IP-адрес ПК, на котором запущен СНК-КС5 для СНК-АЗС |
| Порт Коммуникационного сервера (КС5) | Порт, который используется для связи СНК-КС5 и Бэк-Офиса |
| Код абонента на стороне СНК-Офиса | 100000 – код абонента в СНК-офисе для онлайн транзакций |

Включение режима онлайн передачи в настройках СНК-АЗС
13.3. Установка отдельного экземпляра СНК-КС5 для онлайн режима
Для установки отдельного экземпляра СНК-КС5 для работы с онлайн транзакциями на стороне Офиса, выполните следующие действия:
- Запустите файл snc_cs_update_5_4_0.exe (или файл с более новой версией).
- Нажмите «Далее» на экранах мастера установки и списка изменений.

Окна начала установки и списка изменений
- На экране выбора компонентов выберите «СНК-Офис онлайн».
- На следующем экране выберите папку для установки СНК-КС и завершите установку.

Выбор компонентов и папки установки СНК-КС5
13.4. Установка службы «СНК-Офис Онлайн прием» в СНК-Офис
Для установки службы онлайн приема:
- Закройте СНК-офис
- Запустите файл обновления snc_office_update_1_23_11.exe (пример названия файла)
- На экране выбора компонентов отметьте флажок «Установка службы СНК-Офис Онлайн прием КС v5» и нажмите «Далее»
- Дождитесь завершения обновления и нажмите «Готово»

Установка службы онлайн приема в СНК-Офис
14. Описание каталогов обмена
14.1. Каталоги обмена КС 5
Каталоги обмена КС 5 находятся в папке Data и сгруппированы по абонентам. Внутри папки Data находится папка с номером абонента, в которой находится папка Packet, в которой находятся папки обмена:
- Cache – для работы с принимаемым в данный момент пакетом.
- Inbox – для входящих пакетов, которые еще не приняты программами СНК.
- InboxArchive – архив входящих пакетов, сюда перемещаются пакеты из папки Inbox после их принятия в программу СНК.
- Outbox – для отправляемых в настоящее время пакетов.
- OutboxArchive – архив исходящих пакетов, сюда перемещаются пакеты из папки Outbox после их отправки другому абоненту.
14.2. Каталоги обмена в программах СНК
Каталоги обмена для «СНК-АЗС» находятся в папке SNC_AZS\backofficeapp.
Каталоги обмена для «СНК-Офис» находятся в папке SNC_OFFICE.
Описание каталогов:
- OCIN – для входящих пакетов
- OCIN_W – для входящих пакетов, переданных в формате «WIN»
- OCIN_W.err – для входящих пакетов, переданных в формате «WIN», в процессе распаковки которых произошли ошибки
- OCOUT_W – для исходящих пакетов, передаваемых в формате «WIN»